для чего нужен будильник на сигнализации старлайн
Автозапуск Старлайн A91: настройка основных функций
Хотя Starline A91 и устарела по современным понятиям (отсутствие гибко настраиваемых каналов, поддержки CAN/LIN-шин, использование радиоканала 433 МГц), «в строю» остается еще очень много сигнализаций этой модели. И часто возникают вопросы о ее настройке: например, как настроить автозапуск «Старлайн А91» по времени или задать автозапуск с брелка. Особенно, если машина куплена на вторичном рынке, а инструкция от установленной на ней сигнализации давно потеряна.
Что вообще «умеет» StarLine A91 в плане автозапуска?
Видео: Режим периодического авто запуска. Авто сигнализация StarLine А91.
Основные настройки автозапуска
Для использования автозапуска «Старлайн А91» необходимо, чтобы сигнализация была корректно подключена и настроена. Основные настройки системы задаются следующим образом:
Для пользователя актуален следующий набор функций (часть из них программируется в соответствии со схемой подключения к конкретному автомобилю, и изменение этих настроек способно вызвать отказ автозапуска):
Принудительный автозапуск
Чтобы включить автозапуск «Старлайн А91» в любое нужное время, используйте брелок. Естественно, машина с МКПП до этого должна пройти заданную процедуру «программной нейтрали» и после этого не сниматься с охраны.
Для запуска двигателя сначала длительно нажимается кнопка 1 брелка, после короткого писка – кнопка 3. Индикация на экране сменится на «St», автомобиль включит зажигание и через время, заданное функцией 10 в меню настроек, попытается запустить мотор. При удачном запуске индикация вновь сменится: отрисуется «дымок» у выхлопной трубы на дисплее, начнется отсчет времени, оставшегося до глушения мотора. Например, если функция 2 установлена в значение 3 (30 минут), то на дисплее начнется обратный отсчет от «г30» до «г00», после чего мотор будет заглушен. Если время прогрева установлено на «бесконечность» (значение 4), то на дисплее будет постоянная индикация «г99».
Поскольку настройка автозапуска «Старлайн А91» требует доступа к автомобилю, предусмотрена возможность при необходимости продлить время прогрева дистанционно. Для этого, пока мотор работает, нужно снова нажать те же кнопки автозапуска – сначала длительно кнопку 1, а кнопку 3 после этого кратко. Таймер обратного отсчета сбросится на начальное значение и снова начнет отсчет от того интервала, что задан в настройках – например, если время прогрева установлено на 10 минут, а на 9 минуте вы выполните продление времени прогрева, суммарно мотор проработает 19 минут.
Чтобы заглушить мотор до момента автоматического отключения, нажмите кнопку 2 длительно, а затем кнопку 3 кратковременно.
Автозапуск по будильнику
Однократный автозапуск по будильнику невозможен, если активирован также запуск по таймеру, и наоборот. Активным будет только один режим, заданный последним. То есть, например, если у вас задан автозапуск каждые 24 часа, но вы дополнительно установили будильник на какое-то время и включили автозапуск по будильнику, следующий автопрогрев «Старлайн А91» произойдет именно во время, установленное на будильнике, даже если следующий запуск по таймеру должен быть раньше этого момента.
Чтобы использовать автозапуск по будильнику, настройте:
Обе эти операции можно выполнить одновременно, войдя в настройки брелка. Длительно удерживайте кнопку 3, пока брелок не отыграет сначала длинный, затем – один короткий и два коротких сигнала. Индикация часов на экране начнет моргать, кнопки 1 и 2 будут увеличивать и уменьшать значение. Далее нажатием кнопки 3 перейдите к настройке минут, затем аналогично настройте будильник.
После настройки времени будильника очередное нажатие кнопки 3 переключит брелок в режим включения и выключения будильника (надписи ON и OFF). Автозапуск по будильнику будет работать только при установке в ON.
Затем активируйте сам автозапуск по будильнику. Он, как и другие способы программного автозапуска, активируется через курсорное меню внизу экрана. Включается оно длительным нажатием кнопки 3, но отпускать ее нужно после первого короткого сигнала. Затем короткими нажатиями кнопки 3 нужно установить курсор на нужную иконку, включить ее кнопкой 1 или отключить кнопкой 2. За автозапуск по будильнику отвечает иконка, изображающая будильник.
Автозапуск по таймеру

Автозапуск по таймеру включается и выключается в курсорном меню брелка с помощью иконки, изображающей вращающийся вентилятор. При этом машина с МКПП должна пройти «программную нейтраль», так как после активации иконки автоматически произойдет первый автозапуск, и от этого момента начнут отсчитываться интервалы, заданные функцией 3 меню настроек.
Внимание! При использовании периодических автозапусков по таймеру и температуре обязательно убедитесь, что функция 2 не установлена в значение 4!
Автозапуск по температуре

Видео: Авто сигнализация StarLine A91. Режим авто запуска по температуре.
Неисправности автозапуска
Если не работает автозапуск «Старлайн А91», убедитесь в том, что:
Включается сигнал будильника в 00:00
Сигнализация StarLine A93, ночью в 00:00 срабатывает сигнал будильника 2-3раза с периодичностью 5минут. Подскажите что это может быть и как это отключить
Ответы 16
Ваш брелок имеет горизонтальный или вертикальный дисплей?
Пожалуйста, войдите в меню функций брелка и установки часов. Для этого нажмите и удерживайте кнопку «4» до одного мелодичного, затем 2-х коротких сигналов. Кнопкой «4» дойдите до данной индикации:
затем нажмите коротко кнопку «3». Индикация сменится на такую:
Для выхода из режима программирования функций брелка нажмите кнопку «1» длительно либо дождитесь автоматического выхода через 8 секунд (при отсутствии нажатий на кнопки).
Запуск по будильнику установлен на 6 часов. При включении запуска по будильнику сигнал включается в 6часов. Но при этом в 00:00 так и продолжает ежедневно включаться сигнал будильника. время таймера стоит на 00:00 но сам таймер выключен.
Пробовали ли вы извлекать элемент питания из брелка на одну минуту? Если нет, попробуйте, пожалуйста.
спасибо за совет. Сегодня посмотрю сработает или нет
не помогло, с элементом питания. Остается только вариант после установки автомобиля на автозапуск по будильнику, отключить будильник на брелоке. Но это не совсем нормальный вариант решения проблемы.
Пожалуйста, снимите и выложите в этой теме видео с настройками часов, будильника и таймера (пролистывайте в видео все настройки). Видео начните с демонстрации дисплея в обычном состоянии, далее входите в настройки.
Вот видео.
Спасибо за предоставленное видео.
Пожалуйста, сообщите цифры, которые появятся на дисплее брелка после нажатия кнопок 2+4 до перехода в режим блокировки кнопок, затем повторного нажатия кнопок 2+4.
Разблокировать кнопки возможно нажатием 1+4.
Высвечивается 43 39.
Пожалуйста, обратитесь в сервис-центр вашего города
Автотехцентр+ (ООО «Эво-Плюс»)
Омск, ул. Суворова, д. 105
Пн — Вс: с 9:00 до 18:30
+7 (3812) 55-60-55
penkin@evo-plus.ru
Инженеру сообщите о том, что вас направила служба технической поддержки СтарЛайн. При вас бесплатно заменят плату в вашем брелке.
Просьба помочь. Проблема аналогичная, но при нажатии 2+4 пишет 4431
Пожалуйста, обратитесь в сервис-центр.
Фирменный центр StarLine (ООО «Дракон-Челябинск»)
Челябинск, ул. Кожзаводская, д. 16
Пн — Пт: с 9:00 до 18:00, Сб: с 10:00 до 14:00
+7 (351) 214-99-50 доб. 103
Телематика от StarLine. Автозапуск по будильнику и расписанию.
Доброго дня!
За последние 10 лет технология на столько шагнула вперёд, что о некоторых новинках, лично я, до сих пор не знаю. Также и различные компании стараются угодить практически любому покупателю и создают достаточно много интересных решений, которые хорошо облегчают жизнь, например, того же автолюбителя.
Когда только начали появляться те самые простые сигналки, которые закрывали автомобиль с пульта на расстоянии, я про себя думал, что это какая-то магия, но когда начали появляться сигнализации с автозапуском — считалось, что это какой-то верх совершенства и лучше уже не придумать.
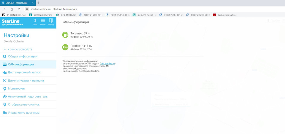
Но лучше придумали, в наше время автомобиль можно запускать с любой точки мира, следить с телефона, мониторить основные параметры — заряд аккумулятора/температуру двигателя/уровень топлива/общий километраж.
С GSM модулем я знаком еще с прошлого автомобиля и управлять им мне так нравилось, что я решил установить его и на Шкоду.
Для дооборудования сигнализации достаточно докупить модуль GSM и установить его в основной блок сигнализации, при условии, что сигнализацию можно дооснастить таким модулем.
После установить приложение StarLine, в настройках приложения ничего сложного нет, привязываем номер к телефону через смс, далее пользуемся.
Чтобы выполнить какой-либо процесс, необходимо удерживать определённую кнопку.
В целом, достаточно много различных функций
Также можно следить, что происходит с автомобилем за целый день, например, если вы его кому-то дали покататься
А также примерное местонахождение машины
Больше всего мне нравятся индивидуальные параметры, например, если автомобиль нужно запустить по времени/по температуре/по будильнику
Помимо приложения на телефоне, вы можете установить все настройки и параметры через официальный сайт представителя
Настройки практически не отличаются от приложения на телефоне
Также можно выставить дистанционный запуск
Возможность настроек чувствительности удара и наклона
По сути своей, этот модуль практически никак не относится к охранной системе автомобиля, скорее это удобное приложения для автолюбителя, который с любого расстояния заведет свой автомобиль, откроет его, если забыл ключ, ну и остановит машину, если вдруг у вас отберут автомобиль хулиганы.
Функции сигнализации — Установка автосигнализаций StarLine A9
Установка показаний часов
Для удобства пользования основной брелок сигнализации имеет встроенные часы. Для установки часов нажмите кнопку 3 брелка и удерживайте нажатой до появления 2 коротких звуковых сигналов. Индикатор часов начнет мигать.
Для увеличения показаний часов используется кнопка 1 брелка, для уменьшения — кнопка 2 брелка. Для быстрого увеличения или уменьшения показаний часов удерживайте нажатой соответствующую кнопку брелка.
Для перехода к установке минут коротко нажмите кнопку 3 брелка. Для увеличения показаний минут используется кнопка 1 брелка, для уменьшения показаний — кнопка 2 брелка. Для быстрого увеличения или уменьшения показаний минут удерживайте нажатой соответствующую кнопку брелка.
Для выхода из режима установки времени нажмите и удерживайте кнопку 3 брелка до появления одного короткого звукового сигнала или дождитесь автоматического выхода.
Установка будильника
Брелок сигнализации имеет встроенный будильник. Для установки будильника нажмите кнопку 3 брелка и удерживайте нажатой до появления 2 коротких звуковых сигналов.
Последовательно нажимайте кнопку 3 брелка до появления на дисплее индикатора будильника 
Для увеличения значения данной установки сигнализации используется кнопка 1, для уменьшения значения — кнопка 2. Для быстрого увеличения или уменьшения значения параметра удерживайте нажатой соответствующую кнопку брелка.
Для перехода к установке минут будильника коротко нажмите кнопку 3 брелка.
Для выхода из режима установки нажмите и удерживайте кнопку 3 брелка до появления короткого звукового сигнала или дождитесь автоматического выхода.
Включенный режим будильника на дисплее брелка индицируется иконкой 
При срабатывании будильника прозвучит мелодичный сигнал, для его досрочного прерывания нужно нажать кнопку 3.
Установка таймера
Помимо часов и будильника брелок сигнализации имеет встроенный таймер с обратным отсчетом времени. Для установки таймера нажмите кнопку 3 брелка и удерживайте нажатой до появления 2 коротких звуковых сигналов.
Последовательно нажимайте кнопку 3 брелка до появления на дисплее индикатора таймера 
Максимальное значение времени таймера составляет 19 часов 59 минут.
При включенном таймере на дисплее отображается его текущее состояние и мигающий индикатор 
Быстрая установка таймера
Для быстрой оперативной установки значения таймера нажмите кнопки 3 и 2 одновременно. На дисплее появится мигающий индикатор 
При включенном таймере на дисплее отображается его текущее состояние и мигающий индикатор 
Выбор режима оповещения брелком автосигнализации StarLine Twage A9
В брелке управления предусмотрено 2 режима оповещения: звуковыми сигналами или вибрацией. Для выбора типа сигналов оповещения нажмите кнопки 3 и 1 одновременно.
При включении режима оповещения вибрацией последуют 2 вибро-сигнала, на дисплее появится индикатор 
При включении режима звукового оповещения последует мелодичный сигнал, индикатор 
Примечание. Далее инструкция по эксплуатации сигнализации написана с учетом включенного режима оповещения звуковыми сигналами. При включенном режиме оповещения вибрацией вместо звуковых сигналов брелка будут следовать вибро-сигналы.
Режим энергосбережения
Для увеличения срока службы батареи основного брелка предусмотрен специальный режим энергосбережения. В этом режиме потребление брелка уменьшается до минимума через 2 минуты после выключения режима охраны сигнализации. Уменьшение потребления происходит за счет отключения электрической схемы приемника.
Для включения режима энергосбережения необходимо проделать следующую процедуру:
При включенном режиме энергосбережения на дисплее брелка будет постоянно отображаться индикатор 

Примечание: В режиме энергосбережения приемник брелка будет каждый раз автоматически включаться на 2 минуты для получения сигнала подтверждения о выполнении сигнализацией команды, посланной с брелка. Например, если при выключенном режиме охраны подана команда на отпирание багажника, брелок подтвердит выполнение команды звуковыми сигналами, после чего снова перейдет в режим энергосбережения.
Включение режима охраны со звуковыми сигналами
Перед включением режима охраны убедитесь, что зажигание выключено, двери, капот, багажник надежно закрыты, стояночный тормоз включен. Для включения режима охраны нажмите кнопку 1 брелка ( кнопка 1 должна быть запрограммирована для включения/ выключения режима охраны ).
1 сигнал сирены и 1 вспышка габаритов подтвердят включение режима охраны. Автоматическое запирание замков дверей произойдет, если они подключены к сигнализации. Светодиодный индикатор начнет мигать, показывая, что автомобиль охраняется.
На дисплее брелка отобразятся иконки 

Внимание! Если двери, капот, багажник окажутся плохо закрытыми, или неисправен один из кнопочных выключателей дверей, капота, багажника, или не включен стояночный тормоз, то сигнализация предупредит об этом 4 звуковыми сигналами сирены и 4 вспышками габаритов. Смотрите пункт «Самодиагностика при включении режима охраны «.
Включение режима бесшумной охраны
Перед включением режима охраны убедитесь, что зажигание выключено, двери, капот, багажник надежно закрыты, стояночный тормоз включен. Для включения режима бесшумной охраны установите курсор на иконку 
1 вспышка габаритов подтвердит включение режима охраны. Автоматическое запирание замков дверей произойдет, если они подключены к сигнализации. Светодиодный индикатор начнет мигать, показывая, что автомобиль охраняется.
На дисплее брелка отобразятся иконки 

Внимание! Если двери, капот, багажник окажутся плохо закрытыми, или неисправен один из кнопочных выключателей дверей, капота, багажника, или не включен стояночный тормоз, то сигнализация предупредит об этом 4 звуковыми сигналами сирены и 4 вспышками габаритов. Смотрите пункт «Самодиагностика при включении режима охраны».
Включение режима охраны при работающем двигателе
В сигнализации предусмотрена возможность включения режима охраны при работающем двигателе. Это может быть необходимо при кратковременной остановке. Максимальное время, в течение которого двигатель будет работать, определяется запрограммированной функцией №1.
Режим охраны включается в следующем порядке:
Брелок подаст 1 короткий звуковой сигнал. На его дисплее отобразятся иконки 

После автоматической остановки двигателя режим охраны останется включенным. Зоны зажигания и датчика удара будут взяты под охрану. Светодиодный индикатор начнет мигать.
Внимание! При одновременно запрограммированном режиме турботаймера и режиме поддержки работы двигателя SAFE функция режима охраны при работающем двигателе не доступна. При данном условии и указанных в данном разделе действиях сигнализация будет выполнять функцию турботаймера. См. подробнее пункт «Режим турботаймера».
Включение режима охраны с отключенным датчиком удара
При необходимости включения режима охраны с отключенным датчиком удара, например, при стоянке на улице с интенсивным движением, установите курсор на иконку 



Внимание! Если двери, капот, багажник окажутся плохо закрытыми, или неисправен один из кнопочных выключателей дверей, капота, багажника, или не включен стояночный тормоз, то сигнализация предупредит об этом 4 звуковыми сигналами сирены и 4 вспышками габаритов. Смотрите пункт «Самодиагностика при включении режима охраны».
Автоматическое включение режима охраны (программируемая функция)
Если функция автоматического включения режима охраны запрограммирована, то после выключения зажигания и закрытия последней двери последуют 1 сигнал сирены и 1 вспышка габаритов. Через 10 секунд сигнализация автоматически включит режим охраны. Подтверждением включения будет 1 сигнал сирены, 1 звуковой сигнал брелка и 1 вспышка габаритов. Замки дверей закроются. На дисплее брелка отобразятся иконки 
Внимание! Если неисправен один из кнопочных выключателей дверей, то автоматического включения режима охраны не произойдет (смотри раздел «Контроль исправности концевых выключателей»).
Если не включен стояночный тормоз, то после автоматического включения режима охраны последуют 4 звуковых сигнала и 4 вспышки габаритов.
Экстренное включение режима охраны без брелка
Для включения режима охраны в экстренных случаях, например, при утере или неработоспособности брелка дистанционного управления, необходимо проделать следующее:
Через 20 секунд после выключения зажигания независимо от состояния дверей система включит режим охраны. В подтверждение последует 1 вспышка габаритов. Светодиодный индикатор начнет мигать, показывая, что автомобиль охраняется.
Внимание! Если запрограммирована функция автоматического включения режима охраны, то после закрытия последней двери последуют сначала 1 сигнал сирены, затем 1 звуковой сигнал брелка, затем 1 дополнительный сигнал сирены и 1 вспышка габаритов.
Если не включен стояночный тормоз, то после включения режима охраны последуют 4 звуковых сигнала и 4 вспышки габаритов.
Если режим охраны включен экстренно (без брелка), то в случае срабатывания любого из охранных датчиков сначала последуют только предупредительные сигналы тревоги — 4 сигнала сирены и 4 вспышки габаритов. Затем, если режим охраны не будет выключен, через 20 секунд включится полный цикл тревоги.
Задержка активизации датчиков после включения режима охраны (программируемая функция)
Сигнализация имеет возможность программирования задержки активизации датчиков после включения режима охраны 5,15,30 или 45 секунд.
Эта задержка может быть необходима для обхода зоны дверей на время плавного погасания салонного света автомобиля или для успокоения датчиков удара и объема. При включении режима охраны брелком двигатель блокируется мгновенно. Автоматическое запирание замков произойдет, если они подключены к сигнализации.
По истечении запрограммированного времени задержки следует 1 вспышка габаритов, после которой зоны концевых выключателей дверей, капота, багажника и датчиков берутся под охрану. Если на этот момент зона дверей все равно окажется открытой, то последует цикл сигналов тревоги. В случае открытых капоте или багажнике на момент истечения задержки, эти зоны будут временно исключены из контура охраны. Сигналы предупреждения о плохо закрытых капоте или багажнике следуют сразу в момент включения режима охраны.
Самодиагностика при включении режима охраны
Если при включении режима охраны появляются 4 сигнала сирены и 4 вспышки габаритов, это означает что двери, капот, багажник могут быть плохо закрыты, неисправен один из кнопочных выключателей дверей, капота, багажника или не включен стояночный тормоз. Брелок подаст 4 коротких звуковых сигнала, и на дисплее отобразится неисправная зона. Эта зона будет временно исключена из контура охраны. Индикация открытой двери одновременно сопровождается отображением иконки
Необходимо закрыть двери, капот и багажник, включить стояночный тормоз, и система автоматически возьмет эту зону под охрану. В подтверждение последует короткий звуковой сигнал брелка, на дисплее погаснет изображение неисправной зоны. Для того, чтобы в режиме охраны отображалась иконка 
Если причина неисправности кнопочных выключателей не может быть устранена на месте, то система включит режим охраны с обходом неисправной зоны. В случае самопроизвольного устранения неисправности при включенном режиме охраны сигнализация сразу автоматически возьмет эту зону под охрану.
Выключение режима охраны со звуковыми сигналами подтверждения
Для выключения режима охраны со звуковыми сигналами подтверждения нажмите кнопку 1 брелка (кнопка 1 должна быть запрограммирована для включения / выключения режима охраны).
Если в режиме охраны не происходило срабатывания сигнализации или срабатывал только датчик удара, то 2 сигнала сирены и 2 вспышки габаритов подтвердят выключение режима охраны. Автоматическое отпирание замков дверей и включение салонного света произойдет, если они подключены к сигнализации. Блокировка двигателя выключится. Светодиодный индикатор погаснет.
На дисплее брелка отобразится иконка 
Внимание! Если при выключении режима охраны следуют 4 звуковых сигнала и 4 вспышки габаритов, это означает, что в режиме охраны происходило срабатывание охранных датчиков. Смотрите пункт «Самодиагностика при выключении режима охраны «.
Бесшумное выключение режима охраны
Для выключения режима охраны без звуковых сигналов подтверждения установите курсор на иконку 
2 вспышки габаритов подтвердят выключение режима охраны. Автоматическое отпирание замков дверей и включение салонного света произойдет, если они подключены к сигнализации. Блокировка двигателя выключится. Светодиодный индикатор погаснет.
На дисплее брелка отобразится иконка 
Внимание! Если при выключении режима охраны следуют 4 звуковых сигнала брелка и 4 вспышки габаритов, это означает, что в режиме охраны происходило срабатывание охранных датчиков. Смотрите пункт «Самодиагностика при выключении режима охраны «.
Выключение режима охраны при работающем двигателе
Для выключения режима охраны при работающем двигателе кратковременно нажмите кнопку 1 брелка. 2 сигнала сирены и 2 вспышки габаритов подтвердят выключение. Автоматическое отпирание замков дверей произойдет, если они подключены к сигнализации. Двигатель продолжает работать.
На дисплее брелка отобразятся иконки 

Экстренное выключение режима охраны
Для экстренного выключения режима охраны, например, при утере или неработоспособности брелка дистанционного управления, необходимо:
Внимание! Если запрограммирована функция автоматического включения режима охраны, то после выполнения пункта 4, повторно включите зажигание не менее, чем на 10 секунд, затем выключите. В противном случае, система включит режим охраны снова.
Автоматический возврат в режим охраны при случайном выключении (программируемая функция)
Если в течение 30 секунд после выключения режима охраны двери автомобиля не были открыты, сигнализация автоматически вновь включит режим охраны. Это защищает от выключения режима охраны случайным нажатием кнопки брелка, а также в случае, если Вы, отключив сигнализацию, измените свое намерение сесть в автомобиль, а включить режим охраны забудете. Сигнализация включит режим охраны самостоятельно.
Если режим охраны был выключен со звуковыми сигналами подтверждения, то перевключение режима охраны подтвердится 1 коротким звуковым сигналом и 1 вспышкой габаритов. На дисплее брелка отобразятся иконки 

Если режим охраны был выключен бесшумно, то перевключение режима охраны подтвердится
только 1 вспышкой габаритов. На дисплее брелка отобразятся иконки 

и последует 1 короткий звуковой сигнал.
Автоматическое запирание замков дверей произойдет, если они подключены к сигнализации. Двигатель будет заблокирован. Светодиодный индикатор начнет мигать, показывая, что автомобиль охраняется.
Самодиагностика при выключении режима охраны
Если в режиме охраны появлялись сигналы тревоги в результате срабатывания зоны дверей, капота, багажника, включения зажигания или выключения ручного тормоза, и сигналы тревоги не прерывались с брелка, то при выключении режима охраны последуют 4 звуковых сигнала и 4 вспышки габаритов. На дисплее брелка отобразятся иконки, соответствующие причинам срабатывания сигнализации.
Если же сигналы тревоги прерывались с брелка, то при выключении режима охраны последуют только 2 звуковых сигнала и 2 вспышки габаритов. В этом случае на дисплее брелка индикации причин срабатывания сигнализации не последует.
StarLine
Установка автосигнализаций StarLine A2
Установка автосигнализаций StarLine A4
Установка автосигнализаций StarLine A6
Установка автосигнализаций StarLine A8
Установка автосигнализаций StarLine A9
Меры безопасности
Технические характеристики и возможности автосигнализации
Функции сигнализации
Описание брелка автомобильной сигнализации
Программирование сервисных функций автосигнализации
Программирование защитных функций автомобильной сигнализации
Заводские установки
Схемы подключения автосигнализации
Установка автосигнализаций StarLine B6
Установка автосигнализаций StarLine B6 Dialog
Установка автосигнализаций StarLine B6 Dialog CAN F5 V100
Установка автосигнализаций StarLine B6 Dialog CAN F5 V200
Установка автосигнализаций StarLine B62 Dialog Flex
Установка автосигнализаций StarLine B9
Установка автосигнализаций StarLine B9 Dialog
Установка автосигнализаций StarLine B9 Dialog CAN F5 V100
Установка автосигнализаций StarLine B9 Dialog CAN F5 V200
Установка автосигнализаций StarLine B92 Dialog Flex
Установка автосигнализаций StarLine B94 Dialog
Установка автосигнализаций StarLine С4
Установка автосигнализаций StarLine С6
Установка автосигнализаций StarLine С9
Установка автосигнализаций StarLine 24V
Установка мотосигнализации StarLine Moto V5, сигнализации для мотоциклов



















